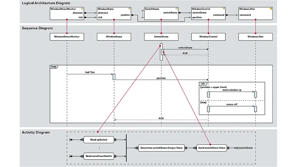
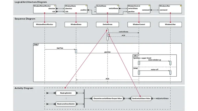
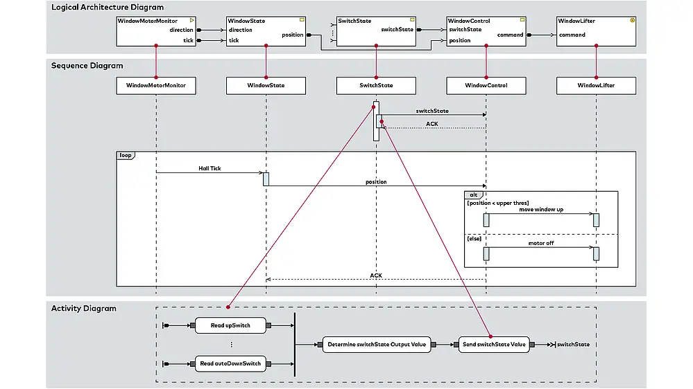
Mit der neuen Version 10.17 unterstützt PREEvision von Vector Informatik die Verhaltensmodellierung mit Sequenzdiagrammen auf Basis von SysML. Damit lassen sich Interaktionen zwischen Systemkomponenten direkt in der Entwicklungsumgebung visualisieren – ohne Toolwechsel und in Verbindung mit Anforderungen, Testspezifikationen sowie der Systemarchitektur.
Das Sequenzdiagramm ist nahtlos ins Datenmodell integriert, sodass Interaktionen für Software- und Hardwarekomponenten auf verschiedenen Abstraktionsebenen erstellt werden können. Nachrichten zwischen Objekten und Interaktionsfragmente lassen sich flexibel modellieren. Ein technisches Beispiel veranschaulicht die Nutzung der neuen Funktionen.
Neben Sequenzdiagrammen bietet PREEvision weiterhin umfangreiche Modellierungsmöglichkeiten, darunter Anwendungsfalldiagramme, Zustandsmaschinen- und Aktivitätsdiagramme sowie Blockdefinitions- und Komponentendiagramme für die Systemstruktur.
Weitere Verbesserungen in PREEvision 10.17 sind:
- Optimierter AUTOSAR-Export: Einfacher Vergleich von Exporten dank neuem Metrik-Block.
- Erweiterter Leitungssatz-Explorer: Schnellere Übersicht über Bauteile in der Hardwarebibliothek.
- Verbesserte Tabellenfilter: Benutzerfreundlichere Bedienung und höhere Performance.
Das Update ist ab sofort verfügbar und kann ohne Datenmigration von Version 10.5 oder neuer durchgeführt werden. (oe)
